#하드디스크 복구 #외장하드 복구 #포맷 #포맷 복구 #Rstudio 라이센스
(절차) – 4TB 하드디스크 스캔 결과 – R-studio 라이센스 종류 및 정리 – 라이센스 구매 및 라이센스 키 배송 – 라이센스 등록 및 복구 결과
연구실 생활이나 연구 주제가 정말 고맙게도 나에게 잘 맞는다고 생각하면서도 정말 요즘 바쁘게 사는구나 느낀 게 지난주 사건이다.
64기가 SD카드를 포맷한다는 게 4테라 백업하드를 포맷해버렸다. 지난 십수년간 컴퓨터와 친했던 나인데…앞으로 다시 한번 확인해보려고 생각하면서 이것저것…영상이 80개 정도 되는데(영상당 평균 3~4기가) 어떻게 복구할까 하는 마음이 앞선다. 정말 심장이 두근두근 뛰는 기분.
연구실에 거래하는 업체 쪽에 맡겨도 아무래도 용량 때문에 20만원은 넘을 것 같았다.들어본 복구 프로그램이라고 해도…렉바(recuva)인데 얘는 무료이긴 하지만 usb는 가능해도 아무래도 고용량 영상이라 중간에 끊길 것 같아 다른 프로그램을 찾아봤다.
일단 HDDGuru라는 걸 이용해서 scan을 돌려보니 시간만 6시간 걸려서 먹고 나오는 게 없더라.
다음으로 검색해 본 프로그램이! R-Studio라는 프로그램입니다. R프로그래밍 스튜디오 아님… 사용법은 검색해보면 몇 가지가 나와. 나는 아래의 블로그를 참고했다.
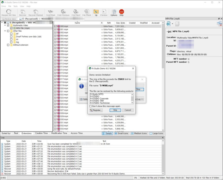
https://blog.naver.com/logix200/221433825912 외장하드 복구 프로그램 R-Studio군밖에 없어! 살면서 우리는 한 번은 #하드디스크, US…blog.naver.comR-Studio는 국내 데이터 복구 업체로도 유명한 M사도 사용하는 것으로 알려진 프로그램이라고 한다.하지만 256kb 미만 크기의 파일에 한해 무료 라이선스로 복구가 가능하다. 그 이상 용량이 파일은 라이센스를 사야 한다. 크랙은 구하지 말자. 중요한 파일인데 괜히 크랙을 사용해서 복구하지 못하면 정말 마음이 아플 것이다.
여기 포스트에서는 R-Studio 유료 라이선스 버전을, 특히 내가 산 NTFS 라이선스에 대한 리뷰다.
▼먼저 포맷된 4TBWD 하드디스크 Scan 결과. ▼

잘못 포맷해버린 4테라바이트 하드디스크 R-Studio 스캔 결과 80개의 파일이 검색됐다.h
앞서 상술한 바와 같이 R-Studio는 256kb 미만 크기의 파일에 한해 무료로 복구를 제공하고 있다. 요즘 256kb 미만의 파일은 텍스트 파일 같은 것밖에 없다. 스마트폰 카메라 사진도 메가바이트 단위인 000이기에 외부에 맡기는 것은 돈도 들고 단순 포맷 실수라면 프로그램 사둘 것을 추천한다.영구 라이선스가므로 계속 사용할 수 있다!

256KB 이상의 프로그램은 다음 스크롤 리스트박스에 나오는 라이센스를 구입해야 한다.
R-Studio 라이센스 종류!

rett(c) 가격 정책 화면 캡처.라이센스 1개 기준 가격.오늘날 대부분의 하드디스크(외장하드 등)는 NTFS 방식 포맷 형태이다.바로 위 사진을 보면 다양한 라이선스 종류가 있는데 복구 지원 가능 형태에 따라 6가지를 지원한다.
일반 사용자의 경우 파일 형식에 따라 우측에 위치한 R-Studio NTFS($59.99) or FAT($49.99)를 선택하면 된다. FAT 라이선스는 대개 USB에 해당한다고 보면 된다.
그런데 만일을 위해 두 개를 산다면 NTFS, FAT가 모두 포함된 라이선스가 가장 왼쪽에 있는 R-Studio($79.99) 라이선스를 구입하면 된다.
나머지 3개 중 R-Studio Technician은 Forensic Mode까지 지원하는 것으로 알려져 있어 매우 전문가용 프로그램이라 생각된다.
(정리) R-Studio 라이센스 일반 사용자용 R-StudioNTFS : 외장 하드 등 R-StudioFAT : USB 및 플래시 드라이브 등 R-Studio : 외장 하드 디스크 및 USB 외장 포맷 형식
전문 사용자를 위한 R-Studio Techician 및 나머지
라이센스 구매 및 라이센스 키 배송이라면, 이제 라이센스를 구입해 봅시다. Buy 버튼을 누르면 아래 화면이 나타난다.

구입할 라이선스를 선택하고 BUY 버튼을 누르면 나오는 화면. 카드 정보만 잘 입력하면 된다.
입력 시 중요사항. *Name 항목 –> 라이센스 구매 및 키 배송 후 프로그램에 라이센스 인증 시 요구한다. 아이디와 같은 것 * E-mail(shipping address) –> 결재 후 입력한 이메일 주소로 라이센스 키가 배송된다. 대박 풀. 복사.* 결제 카드 정보.
잘 입력하고 Verify(확인) 누르면 invoice가 나오고 최종적으로 끝내면 아래와 같이 라이센스 키가 우편함에 와 있다.

구매후에는 메일이 2개 온다. 하나는 라이센스 키 정보, 하나는 인보이스이다.

라이센스 등록키는 매우 길다. hash 값만큼 길다.
라이센스 등록 및 복구 결과
(1) 구매할 때 입력한 이름을 그래도 입력하면 된다.(대소문자, 띄어쓰기) 그 사이에 기억이 나지 않으면 등록키가 동봉된 메일에 DearOO라고 한다. 그냥 쓰면 돼.(2)메일로 받은 라이센스 키를 복사하여 Registrationkey에 붙여넣고,

256KB 이상의 크기 파일 복구를 위한 라이센스 등록 (3) OK 눌러 주십시오.
(4) OK 눌러 파일 복사할 디렉터리(포맷한 하드로 하면 안 됩니다!!)를 지정하면 복구가 진행된다.


썸네일이 중요한 이유…
끝내고
이번 일 이후 2테라하드를 추가 구매했다. 백업 하드웨어를 2개로 하는 것이다!역시 돈은 배신하지 않으면 유료 프로그램을 써볼 만하다. 단순 포맷 오류이며 반드시 복구해야 할 자료라면 라이선스 구입을 추천한다. 영구 라이선스라 계속 사용할 수 있고 주변 지인들에게 도움이 된다는 점?!! 참고로) 지금도 아는 분께 하드디스크 2개를 받아놨어.
